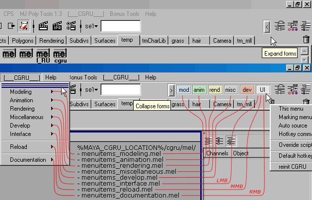
Maya Status Line - Second life wiki > help portal > video tutorials > mesh/maya basic intro tutorial.